Introductie
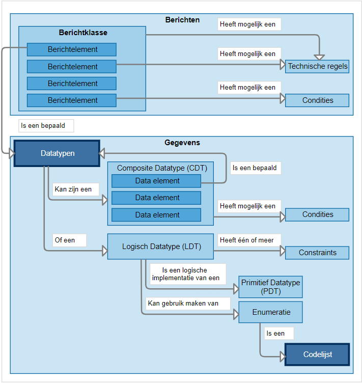
De gegevens vormen de basis van de informatieuitwisseling. Hoe de gegevens die worden uitgewisseld precies moeten worden opgenomen in de berichten is gedefinieerd in de datatypen. Dit kunnen samengestelde, ofwel composite datatypen zijn of enkelvoudige, ofwel logische datatypen. Bij een datatype wordt ook vastgelegd of er een codelijst gebruikt wordt, en zo ja, welke codelijst. Op een datatype kunnen ook beperkingen van toepassing zijn. Naast de constraints zijn dit ook restricties zoals bijvoorbeeld de maximale lengte van een datatype.

